Open Thema mit Navigation
CM.Resource Pool - Admin-Tool-Elemente
Für die Konfiguration von CM.Resource Pool müssen Sie mit mehreren Bereichen des Admin Tools arbeiten:
- Navigationsgruppe Zugriff und Rollen
Zum Zuweisen von Ressourcenpool-Berechtigungen zu Rollen
- Navigationsgruppe Listen
Falls Sie MLAs und/oder Sortierte Listen in Ressourcengruppenfeldern verwenden.
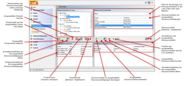
- Navigationsgruppe Ressourcen (siehe folgende Abbildung)
- Datenmodelle
Definition des Ressourcendatenmodells, einschließlich der Ressourcenrelationen - Überblick Relationen
Enthält eine Liste aller Ressourcenrelationen im schreibgeschützten Modus. Hier können keine Definitionen/Konfigurationen vorgenommen werden. - Aktionen
Definition der Ressourcenaktionen
- Navigationsgruppe Globale Konfiguration
- Bezeichnungen
Falls Sie die Bezeichnungen der Elemente des Ressourcenpools im Web Client ändern möchten, oder Ihre eigenen Bezeichnungen definieren möchten, um sie in Skripten zu verwenden.
- Navigationsgruppe System
- Skripte und Templates
- Skripte für Ressourcenaktionen
- Templates für die Anzeige von Ressourcendaten im Web Client
- Lizenz
Zum Aktivieren einer neuen Lizenz für die ConSol CM-Version 6.10 mit CM.Resource Pool
Abbildung 461: ConSol CM Admin Tool - Hauptelemente für die Konfiguration von CM.Resource Pool
Abbildung 462: ConSol CM Admin Tool - Konfiguration von CM.Resource Pool