Introduction to FlexCDM

Because the customer data model FlexCDM, which has been introduced to ConSol CM with version 6.9, is rather complex and very powerful, a separate introduction chapter will help you to understand all the details.

FlexCDM at a Glance

Flexible Customer Data Model

As the name FlexCDM suggests, the ConSol CM customer data model offers a very high degree of flexibility. Various customer groups can be defined, each with its particular data model.

In ConSol CM, we talk about customers to describe the general CM object. This can be either a company or a contact. A company represents an object on company level which will, in most cases, be a real company, a subsidiary, a division or some other organizational unit on a higher level. It can also be a collection of products, a machine pool, or any other object which comprises sub-objects. A contact represents an object on contact level, i.e. on the lower level of the customer model. A contact will often be a real person but can also be a product, a machine or some other object.

Contacts as well as companies can be set as customer for a ticket.

There are different ways to configure customer data models for customer groups. Within a customer group, there might be ...

Figure 210: Types of customer data models in ConSol CM

For example, you could classify your customers in two customer groups:

  1. Resellers
    With contact and company level.
  2. End customers
    With contact level only.

You can configure as many customer data models as required. Every customer data model can be used for one or more customer groups.

A customer data model comprises the general model, i.e. the levels (contact and company or contact/company only) and all data fields for all components (e.g. name, address, and phone for a company or name, email, and room number for a contact).

Figure 211: ConSol CM FlexCDM - General principle

For a two-level customer data model:

The terms company and contact are used to indicate the hierarchical level of an object within FlexCDM. An object of type company does not necessarily have to be a real company, it can also be a town with several machines (contacts) located in this town, an organization with several subsidiaries (contacts), or even a technical unit (e.g. a ship) with several contacts in the unit. Similarly, an object of type contact does not necessarily have to be a person, it can also be a location, a machine, or anything else which should represent the contact level.

For a one-level customer data model:

The customer objects in a one-level customer model are either of type contact or of type company.

For the customers which are managed by your ConSol CM system, the levels and names of all components entirely depend on the configuration of FlexCDM.

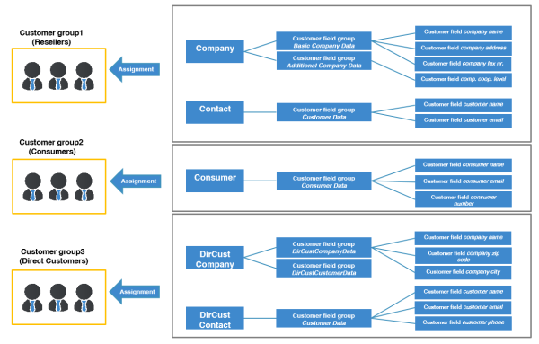
Using FlexCDM you can build different realms where each includes a specific customer group and the respective data and processes.

Figure 212: ConSol CM FlexCDM - Customer data model

Please see section Setting Up the Customer Data Model for a detailed description of the customer management.

Introduction to FlexCDM Objects

In this section, we will give you an overview of all objects which are relevant for the FlexCDM.

Figure 213: ConSol CM FlexCDM - Example configuration

Important Terms

Here are some important terms for the FlexCDM: